- Lostark API 중 Auctions/post 를 사용하여 보석 가격 확인해보기.
참고 링크 : https://rusharp.tistory.com/83 7-2 참고.- Post Body 설정
- 3티어 / 보석
- 아이템명에 "9레벨" 이 포함돼어야 함.
{ // 즉시 구매가 오름차순 "Sort": "BUY_PRICE", // 보석에 해당하는 코드 입력 "CategoryCode": 210000, // 3티어 보석 확인 "ItemTier": 3, // 9레벨 ~ 의 보석 "ItemName": "9레벨", "PageNo": 0, // 오름차순 "SortCondition": "ASC" }
- Post-response
var jsonData = pm.response.json(); // 검색 결과가 있는 경우 if (jsonData.Items){ // 가장 첫번째에 있는 가격 정보 가져오기 var price = jsonData.Items[0].AuctionInfo.BuyPrice; console.log(price); // 가격 정보기 8800 이상인지 확인 pm.test("가격이 85000 이상임", function () { pm.expect(price).to.at.least(85000); }); } // 검색 결과가 없는 경우. else{ console.log("검색 결과가 없음."); }
- Test Results
- 보석의 즉시구매가 최저가가 88000 골드 이상인 상태

- 보석의 즉시구매가 최저가가 88000 골드 미만인 상태

- 보석의 즉시구매가 최저가가 88000 골드 이상인 상태
- Post Body 설정
- Runner 을 사용하여 보석 가격이 설정한 가격 미만으로 떨어지면 이메일로 알람 받음.
- 88000 골드 미만으로 떨어지는 횟수가 너무 빈번해서 85000 골드로 지정함.
- 왜인지는 모르겠지만, Authorization 에 변수를 사용하면 인증에러가 발생해서 직접 입력함.
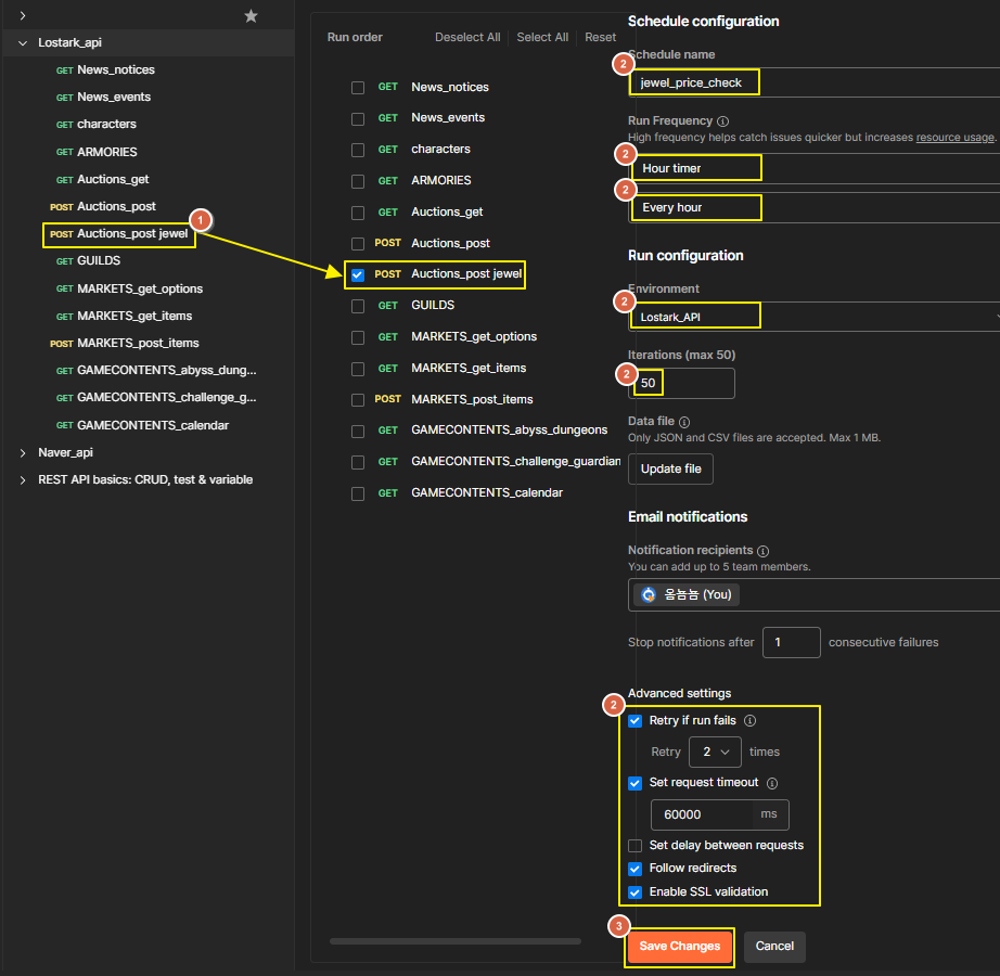
- Runner > Schedule runs 선택
- 이름 : jewel_price_check (필수)
- 실행 빈도 : 매 시간마다 (필수)
- 연결된 환경 : Lostark_API (선택)
- 반복 횟수 : 50회
- 알람 수신자 : 1회 실패 시, 나에게 알람 전송.
- 실행 실패 시, 2회 재시도.
- 요청 간 1분의 지연 설정
- 리디렉션 따르기
- SSL 검증 활성화

- 성공하는 케이스

- 실패하는 케이스
- 실패 알람 이메일 전송됨

- 실패 알람 이메일 전송됨
'postman&API' 카테고리의 다른 글
| python을 사용하여 api 검색 결과값을 excel로 저장하기 (1) | 2024.06.14 |
|---|---|
| python을 사용하여 api 검색 결과값을 그래프로 만들기. (1) | 2024.06.13 |
| postman runner 을 사용하여 여러 변수를 한번에 테스트하기 (0) | 2024.06.11 |
| 로스트아크 API 에서 response 값을 다른 request 값으로 보내기. (0) | 2024.06.09 |
| 로스트아크 API 사용하기 (0) | 2024.06.08 |